Frage:
Besteht die Möglichkeit, in der Redaktionsansicht Inhalte aus dem unterem Infofeld heraus zu kopieren?
Also ohne über den Zwischenschritt, die Eigenschaften des jeweiligen Artikels zu öffnen und dann den passenden Reiter auszuwählen.
In meinem Fall geht es um die Belegadresse, die wir beim IA in der Beschreibung des Artikels hinterlegen.
Antwort:
Es gibt da zwei mögliche Abkürzungen:
1.) Rechte Maustaste… „Bearbeiten…“ >> Dann öffnen sich die Themen-Eigenschaften gleich an der richtigen Stelle, nämlich „Beschreibung“.

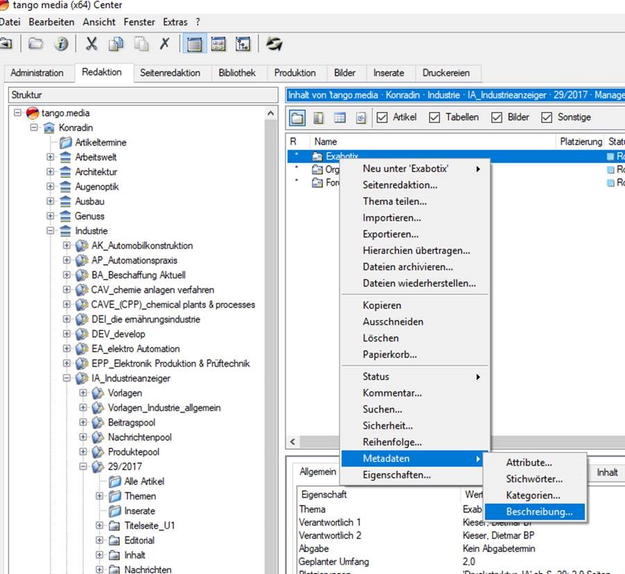
2.) Alternativ können Sie auch am Thema nicht „Eigenschaften“ aufrufen, sondern „Metadaten > Beschreibung“ und landen so auch direkt in diesem Feld.
